ESG报告起源于欧洲至今已经有几十年的历史,其作为上市公司非财务报告部分是综合报告的重要组成部分,核心理念更多体现的是命运共同体、为社会和人文做贡献的理念,而非仅体现给股东带来的直接经济收益,例如在可口可乐的ESG报告中“ESG已嵌入我们的商业基因”,“ESG为所有股东创造共享价值”。
在全球可持续发展议程深入推进的时代背景下,ESG已超越一般性商业概念,逐步成为中国资本市场改革与企业实现高质量发展的必然。本文将结合A股监管的规则指南探讨ESG报告的书写要点,以期对各位小伙伴有所启发。
一.总体要求
1.ESG报告的法定披露主体
上证180指数、深证100指数、科创50指数样本公司、创业板指数样本公司以及境内外同时上市的公司。
注意:指数样本公司是指在整个报告期内持续被纳入相关指数的公司。
2.报告期与报告主体
报告主体和报告期间应当与年度报告保持一致,每个会计年度结束后4个月内披露,并不应当早于年度报告。
3.报告名称
《××公司可持续发展报告》或者《××公司环境、社会和公司治理报告》(统称《可持续发展报告》)。
4.审议程序
《可持续发展报告》应当经董事会审议通过后方可披露,上市公司章程对审议程序有更为严格规定的,从其规定。
5.议题设置及披露要求
(1)议题设置
沪深北交易所发布《可持续发展报告指引(试行)》设置了21项议题,其中:环境维度8项,社会维度9项,可持续发展相关治理维度4项。披露主体可以在《指引》设置的议题外,结合所处行业特点、行业发展阶段、自身商业模式、所处价值链等情况,识别并披露其他具有财务重要性或者影响重要性的议题。
具体设置如下:

(2)披露要求
披露主体应当从“财务重要性”和“影响重要性”两个方面对议题重要性进行判断,并根据议题的重要性评估情况,按照《指引》规定采用不同的披露框架。
类别 | 是否具有财务重要性 | 是否具有影响重要性 | 披露要求 |
《指引》规定的21项议题 | 是 | 是/否 | “治理-战略-影响、风险和机遇管理-指标与目标”四要素内容,以及《指引》具体议题的规定。 |
否 | 是 | 《指引》具体议题的规定。 | |
否 | 否 | 可不披露,应当按照《指引》第七条的规定充分说明原因。 | |
公司自主识别出的其他议题 | 是 | 是/否 | “治理-战略-影响、风险和机遇管理-指标与目标”四要素内容,以及《指引》第十四条第三款规定的内容。 |
否 | 是 | 《指引》第十四条第三款规定的内容。 | |
否 | 否 | 无需披露。 |
关于议题重大影响的判断依据:
重要性维度 | “重大影响”的说明 |
财务重要性 | 议题是否预期在短期、中期和长期内对公司商业模式、业务运营、发展战略、财务状况、经营成果、现金流、融资方式及成本等产生重大影响。 |
影响重要性 | 企业在相应议题的表现是否会对经济、社会和环境产生实际或者潜在重大影响。 |
披露主体经识别认为前述21项议题既不具有财务重要性,也不具有影响重要性的,或者确不适用相关条款的,应当按照相关规定进行解释说明。
短中长期的定义(短期、中期和长期的时间范围可能因公司而异):
短期 | 一般是指公司可持续信息报告期间结束后1年以内(含1年)。 |
中期 | 一般是指公司可持续信息报告期间结束后1年至5年(含5年)。 |
长期 | 一般是指公司可持续信息报告期间结束后5年以上。 |
注:《指引》中设置的议题对公司具有财务重要性的,不论是否具有影响重要性,均需按照“四要素内容”及《指引》具体议题规定进行披露。
二.建立ESG治理架构
常见的公司ESG治理架构主要有包括但不限于以下三种类型:
类型 | 架构(示意图) |
类型一:董事会直接领导 |
|
类型二:董事会授权现有的某个或多个专门委员会领导 |
或
|
类型三:董事会下设专门委员会领导 |
|
常见的ESG治理架构人员构成及职责范围:
层级 | 人员构成 | 职责范围 |
决策层 | 由公司董事会成员组成。 | 职责范围可包括了解、分析和掌握国际国内行业现状和可持续发展相关政策,了解并掌握公司经营管理的全面情况;监督公司的可持续发展相关影响、风险和机遇的评估;指导及审阅公司可持续发展方针、战略及目标;定期监督可持续发展相关目标进展及完成情况;审批公司《可持续发展报告》;对可持续发展相关工作执行情况进行监督检查,并适时提出指导意见等。 |
管理层 | 成员包括具备可持续发展相关知识的高级管理人员、各相关职能部门及子公司相关负责人。 | 职责范围可包括管理重要性议题以提供分析、建议供决策层讨论,以确保董事会进行监督;确定及管理为识别、减缓、管理及监察可持续发展相关影响、风险和机遇所需分配的成本及资源(如员工、技术)、拟定可持续发展工作计划,以及可持续发展激励及考核制度,以及其他可持续发展相关的事项。 |
执行层 | 设立ESG执行小组,成员包括具体工作人员以及对ESG及公司业务有充分认识的员工,也可以是专兼职岗位。 | 职责范围可包括制定利益相关方参与计划,组织利益相关方沟通活动;协调编制可持续发展报告;负责公司可持续相关管理、数据统计与分析、投资者及研究机构沟通等方面的能力构建;完善可持续发展相关管理制度,执行可持续发展工作计划;定期工作成果向管理层汇报;其他可持续发展相关的事项。 |
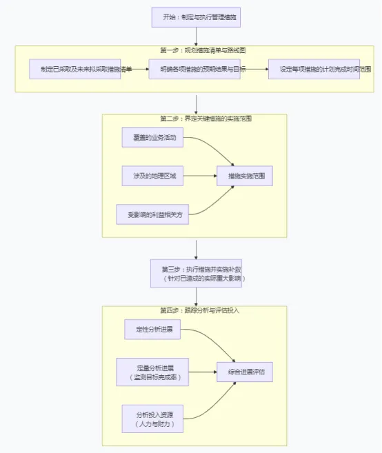
三.影响、风险和机遇管理
披露主体应当披露识别、评估可持续发展相关影响、风险和机遇的方法,以及评估这些影响、风险和机遇发生的可能性、大小和影响的途径。披露主体应当明确对可持续发展相关影响、风险与机遇的优先级排序及排序标准。
公司监测与管理影响、风险和机遇可以通过制定管理制度、明确监测流程以及采取管理措施的步骤开展工作。
1.步骤一:制定管理制度

2.建立影响、风险和机遇的监测流程

3.采取管理措施

四.指标与目标
1.指标的设定
指标来源、说明及参考示例如下表所示。
指标来源 | 说明 | 示例 |
法律法规、国家标准等要求披露的指标 | 在一些可持续发展议题方面,公司根据法律法规、国家标准等要求需要披露的指标,这类指标通常具有议题特征或行业特征。 | 例如,根据生态环境部《企业环境信息依法披露管理办法》第七条的规定,“下列企业应当按照本办法的规定披露环境信息:(一)重点排污单位;(二)实施强制性清洁生产审核的企业;(三)符合本办法第八条规定的上市公司及合并报表范围内的各级子公司;(四)符合本办法第八条规定的发行企业债券、公司债券、非金融企业债务融资工具的企业;(五)法律法规规定的其他应当披露环境信息的企业。” 因此,公司可结合相关要求设立污染物的种类、名称、排放总量、核定排放总量、超标排放情况、环保绩效等级情况等指标。 |
《指引》要求披露的指标 | 《指引》要求披露的指标包括:温室气体排放指标、污染物排放指标、有害及无害废弃物指标、能源消耗指标、水资源使用指标、乡村振兴投入指标、应收账款相关指标、员工相关指标等。《指引》要求披露的指标详见各议题指南。 | 例如,披露主体报告期末应付账款(含应付票据)余额超过300亿元或占总资产的比重超过50%的,应当披露报告期末逾期未支付款项的金额,以及拟采取的解决方案。公司可以设立逾期未支付款项、应付账款占总资产的比重等指标。 |
公司自身需要设定的指标 | 公司用于计量和监控其可持续发展相关影响、风险和机遇的指标,以及衡量可持续发展相关影响、风险和机遇管理业绩和效果的指标,包括与特定业务模式、活动或者其他表明企业具有某一行业的共同特征相关的指标。 | 例如,汽车行业企业所关注和设定的具有行业特征的指标,如自身或供应链企业通过IATF 16949 汽车行业质量管理体系认证的百分比等。 |
2.目标的设定
目标来源、说明及参考示例如下表所示。
目标来源 | 说明 | 示例 |
法律法规、国家标准等要求披露的目标 | 在一些可持续发展议题方面,公司根据法律法规、国家标准等要求需要披露的目标,这类目标通常具有议题特征或行业特征。 | 例如,国务院办公厅《加快构建碳排放双控制度体系工作方案》提出,“建立地方碳排放目标评价考核制度,各省份可进一步细化分解碳排放双控指标,压实地市及重点企业控排减排责任。”在该政策下,部分企业可制定并披露相关法律法规要求的碳排放目标。 |
《指引》要求披露的目标 | 《指引》要求披露的目标包括:减排目标、主要污染物减排目标、废弃物减排目标、能源节约目标、水资源节约目标、循环经济目标、科技创新目标以及供应链风险管理目标等。《指引》要求披露的目标详见各议题指南。 | 例如,根据运营所在地子公司的核定排污量,设定在此基础上的百分比减排目标。 |
公司自身需要设定的目标 | 公司用于跟踪可持续发展相关行动效果的目标,可参考国际组织及倡议、企业外部要求(如客户)、企业自身战略目标、同业企业目标等设定。 | 例如,公司将联合国可持续发展目标(SDGs)融入公司战略,设定相关目标。 |
五.《可持续发展报告》框架参考
一、报告编制说明 二、公司基本信息 三、议题重要性评估 (一)双重重要性分析 (二)尽职调查、利益相关方沟通 (三)议题重要性分析结论 四、公司ESG治理安排 公司可持续发展治理架构、可持续发展相关信息报告、监督与考核机制 五、环境维度议题 应对气候变化、污染物排放、废弃物处理、生态系统和生物多样性保护、环境合规管理、能源利用、水资源利用、循环经济等议题的治理,战略,影响、风险和机遇管理,指标与目标等内容的披露 六、社会维度议题 员工、产品和服务安全与质量、数据安全与客户隐私保护、创新驱动、科技伦理、供应链安全、平等对待中小企业、乡村振兴、社会贡献议题的治理,战略,影响、风险和机遇管理,指标与目标等内容的披露 七、可持续发展相关治理维度议题 反商业贿赂及反贪污、反不正当竞争议题的治理,战略,影响、风险和机遇管理,指标与目标等内容的披露 八、ESG数据表和附注 九、对标索引表 十、第三方鉴证/审验报告(可选) |
ESG报告的实践历史相对尚浅,其发展成熟仍需在持续探索中不断丰富,希望本文梳理的思路与框架,能为各位同仁的ESG工作提供有益的参考与启发。
感谢您阅读到文末,喜欢文章就关注园子吧~
写在最后:本文仅基于公开信息进行分析,不构成任何投资建议,亦不代表本人所属机构或任何相关上市公司的立场。倡导保护独立原创作者,促进董办文化生态繁荣。


