“双碳”目标提出已近三年,仍然是生态文明建设与经济社会发展提起的高频“热词”。
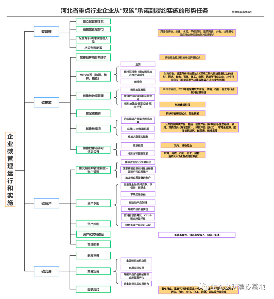
近年来,碳达峰碳中和“1+N”政策体系从宏观指导、顶层设计阶段,向政府、园区、重点行业、企业的底层构建、履约逐渐发生转变;
重点排放单位碳相关业务从温室气体排放核算→接受核查→履约周期碳排放配额清缴,向多方位碳管理运行和实施发生转变;
非控排企业处于产业链的减排压力传导,其自身的碳减排力度也在发生转变。
环保咨询单位如何布局企业低碳业务领域?这是一个问题?目前从招投标和政府采购预算中看到都是政府项目,企业层面碳资产、交易归类于金融是不是挺合理?

双碳,即碳达峰与碳中和的简称。
2020年9月中国明确提出2030年"碳达峰"与2060年"碳中和"目标。
2021年5月26日,碳达峰碳中和工作领导小组第一次全体会议在北京召开;7月16日,全国碳市场正式开市。
2021年10月24日,中共中央、国务院印发的《关于完整准确全面贯彻新发展理念做好碳达峰碳中和工作的意见》发布 。
2021年12月13日,入选"2021年度中国媒体十大流行语"。
2021年12月20日,入选2021年度十大流行语、2021年度十大新词语。 2022年1月4日消息,入选《中国名牌》评出的2021年度品牌十大热词 。


