
凯泰资本行业研究报告
——AIGC驱动的行业变革研究
作者:人工智能与数字科技投资团队 赵玉坤
【前言】
近年来生成式AI一直是科研机构、科技公司、投资机构等关注的重点。2022年随着DALL-E2、Midjourney及Stable Diffusion等文字作画模型相继推出,一大批生成式AI服务在国内外争相涌现;而对话型文字生成模型ChatGPT的上线更是将有关生成式AI的讨论推向新的高潮。在感叹AIGC强大能力的同时,科技大厂、创业者、投资机构也在思考和探索其商业化落地情况以及对于现有科技产业带来的颠覆。凯泰资本作为一家创新投资基金,长期研究和投资AI领域,希望投资颠覆性的科技创新,让我们的社会变得更加美好。在全球新旧动能转换的今天,共同思考和探索AIGC驱动的行业变革的可能性,或许是通往新世界的必经之路。
投资建议
1. 大模型作为数字科技时代基础设施是可预见的未来,随着基础大模型能力的泛化,模型训练成本大大降低,行业大模型以及垂直领域的细分市场大模型值得期待;在现有大模型基础上的调参、训练加速、优化、部署、监控等,让全行业更好、更快地使用大模型为代表的先进生产力是确定性方向;
2. AIGC为创作者生态带来变革,以新一代智能设计、AIGC数字版权等为代表的去中心化创作者经济生态会蓬勃发展;
3. 生成式AI与软件开发的融合创新,为开发运维带来新的产品;
4. 生成式AI与新一代营销、客服、业务流程自动化等融合创新,打造真正意义上的数字员工和超级自动化产品;
5. 生成式AI为AI for Science注入新活力,AIGC驱动的新一代创新医药、创新生物、创新光电产品等获得进一步发展。
行业研究报告

(一)AIGC发展回顾
从内容生产来源的角度看,AI内容生成(AI Generated Content,AIGC)可以看作是继“专业内容生成”(Professional Generated Content,PGC)和“用户内容生成”(User Generated Content,UGC)之后的又一内容生产方式。生成的内容包括:传统的文字、图片、音视和视频,也包括程序代码、软件执行序列等更大的范围,而且这一范围还在持续扩大;在这个过程中,机器或算法参与的内容生产环节也越来越多,人的作用逐渐从写写画画走向创意供给。
在经历从规则到概率统计再到深度学习、大模型等的发展之后,AIGC迎来了真正的爆发,自2021年OpenAI推出DALL-E之后,各种形态的AIGC产品相继亮相。2022年风靡全球的AI作画模型DALL-E2、Midjourney、Stable Diffusion等一举将大家对生成式AI的认识提升到新的高度。以Stable Diffusion为例,输入一段提示词(prompt)最快可以在秒级获得对应的图片:

图|西湖心辰AI模型
回顾AI内容生成的发展历程,我们可以看到AI的能力越发强大,生成的作品质量越来越高,已经能够满足诸多场景的需求,商业化近在眼前。
(二) AIGC为何万众瞩目?
1、技术推动令AIGC成为可能
算法创新
深度学习在最近十多年获得了迅猛发展,而自从Transformer模型提出后,各种基于此模型的预训练模型、超大规模预训练模型也如雨后春笋般拔地而起;与此同时生成对抗网络(Generative Adversarial Nets,GAN)强化学习(Reinforcement Learning)和扩散模型(Diffusion Model)的突破及跨模态技术的发展都成为AIGC获得成功的有力算法支撑。

图|AIGC核心技术发展简史
算力支撑是基石
算力资源是现阶段大模型构建成功的必要一环。GPT-3是由AI独角兽OpenAI于2020年推出的超大规模预训练语言模型,因其文本生成效果出色而为人所熟知,但是其参数量达到了惊人的1750亿。下图展示了AI模型对算力的要求逐年升高:

图|大模型对算力的要求
来源:论文《COMPUTE TRENDS ACROSS THREE ERAS OF MACHINE LEARNING》
所以,算力资源的支撑及云上开发基础设施的完善是AIGC得以成功构建的基石。当下,全球范围内主流云厂商对开发基础设施的集成非常成熟,云厂商在这一轮的科技创新中发挥了巨大的基础设施作用。

图|Comparison of Some Cloud Computing Platforms来源:《Cloud Computing: Analysis of Various Platforms》
海量数据积累是根本
作为数字科技时代的生产资料,数据的规模与质量决定了AI应用的成败。以AI文字作画模型Stable Diffusion为例,其训练数据采用了LAION-5B数据集中50亿图文数据。这样庞大的数据规模主要得益于消费互联网的发展,图片、文字、视频甚至代码等各种数据得以沉淀和累积,而海量数据经过神经网络的训练得以“涌现”出概率统计之外的新物种。
2、去中心化的产品连接形态是关键
AIGC是一种多模态模型,交互形式为自然语言,即用户输入一段文字描述即可让模型生成与之对应的内容;文字是语言的载体,而语言本身具有强烈的网络效应,是去中心化的典型代表,于是AIGC就拥有了一种去中心化的连接属性,各种类型的创作者都可以通过自然语言这种去中心化连接形式被连接到AIGC的产品上。在优质的效果与去中心化连接模式下,各AI文字作画产品、文本生成产品迅速成为世界范围内各行各业人士讨论的焦点,也成就了ChatGPT在短短3个月内获得1亿用户的奇迹。
AIGC还将在各个领域实现突破,因此可以连接更多的场景和广义上各种类型的“创作者”,实现人人创作,继而构建一个AIGC驱动的去中心化创作者生态。
(三) AIGC中美发展对比
AIGC的原创性理论、技术及应用皆缘起于美国,而作为全球消费互联网市场发达、数字经济快速发展的第二大经济体,中国的生成式AI也发展迅速。
1、 技术发展:中国原创技术不足,但应用市场庞大
在人工智能的基础创新或者突破性成果方面,美国遥遥领先,中国难以望其项背。细数人工智能发展进程中有代表性的成果基本与中国研究者无关,包括统计机器学习与深度学习阶段的经典算法及为后续预训练模型奠定基础的Transformer模型,再到如今各种AIGC模型,原创成果皆出自欧美研究机构和科技公司。

图|AI Milestone技术研发情况一览
但是中国的市场庞大,意味着存在各种场景的海量数据,这为AIGC的各种技术的应用提供了广阔的空间。

图|2021中美上网数据对比
来源:《贾夏利, 刘小平. 中美人工智能竞争现状对比分析及启示[J].世界科技研究与发展》
因此中国不论科研人员还是科技公司,在AI应用上的创新可以说属于全球第一梯队,各种顶会论文数量也已达全球领先水平。

图|中美AI领域高质量论文年度趋势
来源:《贾夏利, 刘小平. 中美人工智能竞争现状对比分析及启示[J].世界科技研究与发展》
2、 开源开放:中国需要坚定推进开源生态构建
目前,吸引大家眼球的几款AIGC的产品背后的技术多数都是开源开放的。这种开源生态也为后续开发者在此之上构建新应用提供了绝佳的土壤,而这种开源不只有代码托管平台Github,也包括深度学习模型托管与协作平台HuggingFace等。而AI文字作画模型Stable Diffusion更是直接开放了其两个版本的模型、代码,并第一时间在HuggingFace上面部署了可以直接供用户使用的应用,这也反过来促进了其在全球各个国家的推广和使用。

图|Github等经营状况一览
这方面,中国还需要坚定推进开源生态构建。
3、 产业发展:大模型驱动的AIGC多依托云厂商
欧美AIGC应用直接或间接依托云厂商。依托于云厂商,企业的机动性更强,更容易专注超级应用的构建。2019年,OpenAI接受来自微软的10亿美元投资,此后一直与微软保持紧密合作,微软Azure及AI基础设施能力在GPT-3.5及ChatGPT的构建过程中都有至关重要的表现,2023年1月中旬微软证实了对OpenAI追加投资,数额高达$100亿。而与OpenAI齐名的AI独角兽DeepMind则在2014年被Alphabet收购。依托谷歌的强力支持,DeepMind陆续推出了AlphaGo、AlphaFold、AlphaCode等影响深远的AI超级应用。亚马逊也不甘落后,于2022年9月推出了基于其AWS的超大规模预训练模型AlexaTM 20B。

图|中美云厂商大模型情况一览
在这一点上,中国的大模型研究及落地与美国的模式基本一致。百度推出大模型“文心”、北京智源推出“悟道”、华为云推出“盘古”系列大模型……该领域的初创企业也多依托资源型的机构与企业。
(四)AIGC驱动的行业变革
AI是先进生产力,代表当下AI最高水平的生成式AI会带来各行各业什么样的变革是一个值得思考的问题。
1、AIGC商业模式分析
自从DALL-E2系列的AI文字作画平台推出之后,将AIGC“超能力”商业化的尝试就一直在进行中,在展开AIGC驱动的行业变革探索之前,我们不妨先看下已有的几个商业化的路径:
(1) GPT系列:为C端和B端用户提供API,并按照生成字数付费,以PaaS服务模式进行收费:


图|OpenAI官网公布的API价格
来源:OpenAI官网
(2) AI作画:以Midjourney为例,提供工具服务并进行收费:

图|Midjourney付费模式
来源:Midjourney用户手册
每位Midjourney新用户都会拥有25次生成图片的机会;然后根据生成图片的数目不同收费也不同。目前Midjourney已经积累了接近600万用户,预估前5个月营收已经达到1亿+美元。
(3) 依托AIGC构建上层企业级应用并实行订阅收费:

图|Copy.ai等企业经营情况一览
Jasper.ai与Copy.ai 都是基于GPT-3构建上层营销文案领域的应用。其中Jasper.ai调用GPT-3的API,专注于长文案生成,目前融资1.31亿美金,2年内实现了4000万美元的ARR,2022年预计9000万美金ARR;Photoroom是为二手货中小卖家及个人卖家生成宣传图片的工具,底层整合了Stable Diffusion开源模型,目前 PhotoRoom的 MAU 达到了 700 万,订阅用户则达到了几十万,每天处理的图片达到了 300 多万张,并且过去两年一直处于盈利状态。
(4) 提示词工程(prompt engineering):因为用户需要输入一段描述文字来“指挥”模型输出其想要的内容,那文字描述的准确性与否就显得十分重要,因此提示词被戏称为“咒语”,因为只有精准的“咒语”才能从模型中“召唤”出想要的结果。而PromptBase就是这样一个提示词交易平台;而全球最大的智能数据标注企业Scale AI日前更是雇佣了全球首位全职的提示词工程师,其职责是利用prompt完成业务相关的程序设计工作;无独有偶,a16z旗下的创业社区launch house也发布了“ 30万美金雇佣prompt engineer”的相关推文。
(5) AIGC+NFT:百度推出DuDu Bear,利用AIGC方式生成IP形象并铸造NFT,与Web3.0世界进一步联系起来,我们也十分期待DuDu Bear的表现。
2、 更深层次的行业变革机会
通过上述商业模式的分析我们已经看到有一些新的职业呼之欲出,但这些商业化路径未能进一步挖掘AIGC真正的潜力。艺术创作作为受AIGC影响最直接的一个领域,我们不妨自底向上地从这个创作全流程中一窥AIGC究竟会带来哪些变革,包括设计软件的运行环境、设计软件本身、设计流程、设计师本身、作品版权等方面。除此之外,我们也可以类比其他更多的垂直领域将面临的变革。
新一代智能云计算:AIGC是云计算的外衣
ChatGPT一经推出,关于其各种能力的讨论便不绝于耳,综合来看,其表现出高水平的智能计算能力,包括执行各种模态的内容生成与设计、代码生成与调试、对话能力、生成程序开发环境(不管是发起一个在线VM还是模拟生成)、搜索、代码测试等,而这样一个高水平的生成模型恰恰又是部署在Azure AI上面以云服务的形式提供上述能力,两者结合在一起为用户提供诸多场景的智能计算云服务是顺其自然的事情;而这样的形态也逐步体现在了微软旗下的诸多产品矩阵当中,包括Azure、GPT-3、ChatGPT、DALL-E2、CoPilot(一款自动代码生成产品)、Github等。我们坚信,融合AIGC的云计算将成为去中心化数字经济时代底层基础设施,这是现有云厂商产业布局以及转型升级的方向;而基于新一代智能云计算也必将涌现出新物种。
对软件产业的影响
(1) 对软件开发本身的影响:AI正在吃掉传统软件
过去,企业级软件厂商在使用AI能力赋能自身业务场景,这是+AI的逻辑。基于新一代智能云计算平台,一款生成模型驱动、整合业务逻辑的新型设计工具必将诞生。但由于AI已经逐渐渗透到业务系统的各个环节,作为一个整体产品的开发过程中AI与传统软件的耦合愈发紧密,这对当下软件开发工具、管理与协作的产品等提出的要求相当于一次全面的软件2.0智能升级。
其次,以ChatGPT为代表的生成模型也正在催生新一代的开发工具:text2app.ai即是一款基于ChatGPT的应用,让开发者可以只通过语言的描述开发一款APP。

图|基于ChatGPT的应用——text2app
来源:text2app.ai官网首页
随着GPT-4及其他更优秀生成式大模型的推出,我们有理由相信生成模型必然会对软件开发的整个流程产生进一步冲击,包括开发团队结构调整、MLOps(人工智能运维)与DevOps(开发运维一体化)的重构等;重构之后的MLOps将以LLMOPs(大规模语言模型运维)的身份重新亮相,这是AI+软件的逻辑。
(2)大模型企业输出API形式打造新生态
2020年6月GPT-3发布之后, OpenAI便开始尝试对其进行商业化。目前OpenAI以API的形式向开发者客户有偿提供GPT-3模型,并根据token使用量来收费。其客户包括传媒、营销等多个领域,基于GPT-3产生的App达300多个,上文提到的Copy.ai、Jasper.ai都是成功案例。而新一代智能云计算基础设施的出现、API应用的增多与交叉调用会逐渐演化成一个或几个庞大的生态系统。
然而,基础大模型需要高额投入,中小企业在构造基于大模型的生态方面确实没有太大优势。从当下MLOps的发展及工业界对BERT级别的大模型的应用模式来看,俨然是朝着“家家都有大模型”的方向去发展,但随着超大模型的进一步发展、基于API调用的生态一旦建成,众多企业要顾虑的也许不是技术上能否把超大规模预训练模型压缩部署到本地开展自己的业务,而是如何在这样的生态里面寻找细分场景的机会。
营销科技是巨大的细分市场,因为距离业务近,一直是新技术试验的沃土。Jasper.ai与Copy.ai同为GPT-3驱动的文案营销上层应用,却走出了不同的路径:Copy.ai团队有典型的技术基因,成立时间也略早于前者,但是营销业务导向的Jasper.ai却后来居上,实现了近1亿美金的ARR。实际上,Jasper.ai为了更全面的连接营销场景做了诸多尝试,包括对AI写作企业Shortly.ai、Headlime的收购及与Copyspace和DeepL等进行的各项业务合作,让产品更好地触达用户需求,这也为新一代上层应用企业提供了如何在细分场景立足的启示。
对创作者生态的影响
除了设计软件本身的开发方式发生变化,软件涉及的业务逻辑也会发生变化。
(1) AIGC驱动的新一代创意设计工具必将出现
不妨通过创意设计云服务领头羊Adobe的营收状况,对这个领域的市场有一个初步的了解。创意云产品为Adobe 2021 财年贡献 95 亿美金收入,占整体收入的60%,增速 24%;产品主要包括:
图像处理类,比如Photoshop,插画软件 Illustrator;
视频处理类,比如抠像软件 Ultra、播放软件 Flash Player等;
音频处理工具, 比如编辑软件 Audition, Premiere 等。
Adobe的创意云业务主要通过订阅方式收费,其 ARR 2021 财年增速为 18%,达到103 亿美金;强调设计协作的Figma也在2022年被Adobe以200亿美金价格收购;同类设计工具Canva巅峰估值也达到了400亿美金。
AI文字作画能否替代设计师或者画家呢?也许短时间还做不到。从调研情况来看,用户多将AIGC的结果作为创意激发、素材收集的一环,其结果的不确定性(包括描述需求的不确定性、同一次指令多次运行的结果不确定性等)也为创作者直接将AIGC结果作为成品使用增加了难度,所以现有工具会选择将其变为一个功能选项。

图|Canva将text-to-image变为一个插件
来源:Canva工具截图
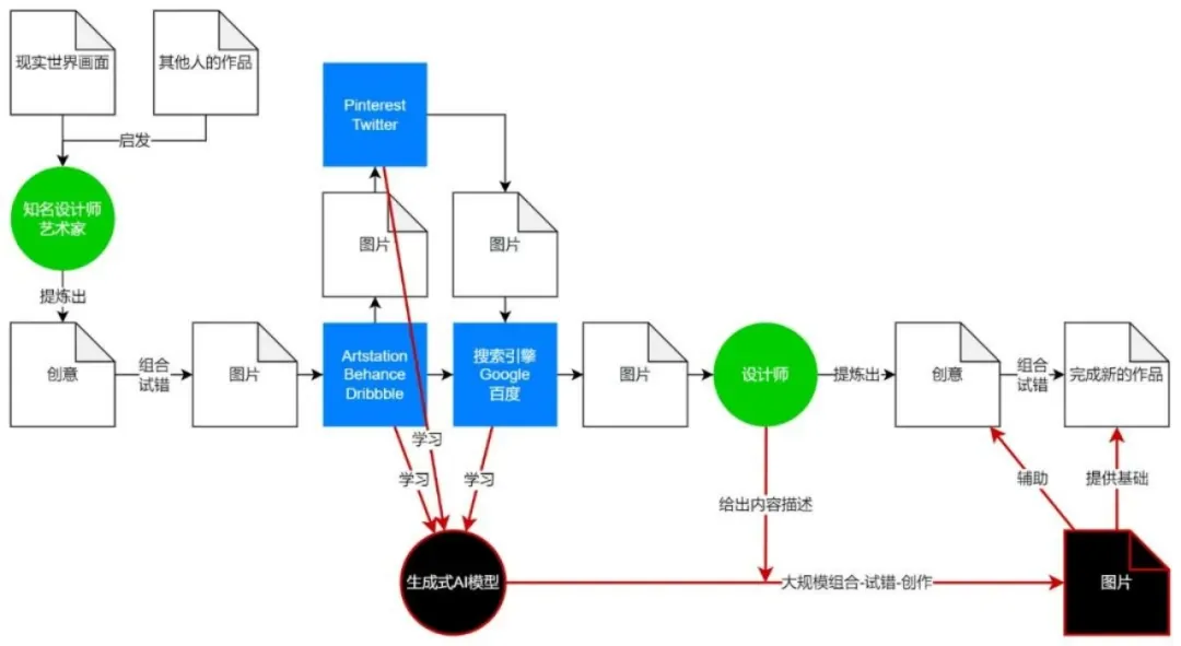
但我们可以看到的是,设计环节已经发生了变化。传统出图的流程是:接到需求——搜集参考——构思——出图——和甲方沟通修改。设计师理解需求之后,会通过一些图库网站比如Pinterest、Getty Images等网站找寻素材,然后从这些素材当中获得灵感,然后会尝试去组合、试错,反复打磨自己的作品。而现在AIGC替代了设计人员去付费购买、搜索引擎搜索素材、去组合成一件作品的过程,而且是在秒级时间内完成整个过程。

图|AIGC为创作流程带来的变革
来源:https://mp.weixin.qq.com/s/XRR0gGyz6-0A9WkfiJL0UA
Descript 是一个 AIGC支持的一站式音视频协同编辑工具,可以让用户对音频视频的编辑像写 Word 文档一样,由 Andrew Mason 在 2017 年创立。拥有类似Figma的协同设计功能,同时由AIGC驱动,目前已经获得OpenAI领投,估值达5.5亿美金;另一款AI修图工具Lensa兼具Magic Avatar功能(AI生成头像),基于Stable Diffusion部署在AWS提供服务,据悉每天收入达百万美金;凯泰资本于2021年投资了由蓝振忠博士领衔的西湖心辰,其生成式智能写作产品Friday AI及AI文字作画产品盗梦师获得了图文创作者的一众好评,盗梦师更是上线几个月内迅速累积了100万+用户。虽然这些工具还未具备真正的创意设计工具的形态,但在众多设计师的新需求结合越来越成熟的AIGC工具的情况下必定会涌现出新的设计工具。
(2)数字版权:创作者生态的激励机制
据了解,AI作画第一次进入大众视野是因为在美国科罗拉多州博览会的一项美术竞赛中,一幅通过AI自动生成的画作《Théâtre D'opéra Spatial》(太空歌剧院)获得了该竞赛数字艺术类别的一等奖,并在网上引起了热议。这是由一位游戏设计师通过Midjourney反复迭代生成的图片,随后不少艺术家开始在社交媒体上批评这位设计师,指责其剽窃并抱怨不公平待遇。

图|AIGC版权争议
来源:Twitter截图
这要追溯到作为源头的数据集。AI作画大模型一个主要训练集是LAION-5B,包含不少商业图库如Pinterest等内部图片,而这些图片一个主要来源是Common Crawl(一个非营利性机构支持的数据库),其中明确了如果图片本身受到版权保护,那么使用Common Crawl数据过程中版权依然存在。如今AIGC基于这个数据集进行了训练和二次创作,版权却划归用户,必然引起版权方的强烈不满;而且各商业化图库如Pinterest、Getty Images等已经发表声明禁止AIGC作品入库。
实际上关于AIGC作品版权的争议一直都在,AI作画的服务商对版权的划归方式也不尽相同:Stable Diffusion及Midjourney都已经开放了商业化套餐,购买套餐的用户享有完全的商业使用权;6pen则将作品划归生成者或者完全按照CC0协议处理……
创意不是无源之水,创造是站在巨人的肩膀上完成的,所以严格意义上讲,创作成果的权益属于全人类,从这个角度去深究容易陷入一个逻辑黑洞。但实际商业社会中依然有明确的版权保护制度,没有因为确权的困难而止步不前。在去中心化数字经济时代,创作成果的确权作为激励机制更事关创作者生态能否成功构建。美国的Web3.0在信用产业的变革为确权带来一丝曙光,激励开源生态系统的去中心化协议Tea.xyz就是一个好的开端;国内巴比特旗下的无界版图已经将AIGC作品搬上了区块链以保护创作者权益。关于AIGC作品版权的探索不会停止,我们相信以隐私计算、区块链等为代表的新一代数据确权、数据交易和数据流通方案有解决这一问题的巨大潜力。
(3)新型创作者:提示词工程师(prompt engineer)或者指令师
从创作的源头来看,创意的提供者或AIGC的指令发出者是人;而提示词的精确性、创造性就自然而然的成为了影响最终结果质量的决定性因素,也因此涌现出一批专业提供领域提示词的群体——提示词工程师,而随着技术的不断演化,提示词工程师也会进一步降低门槛演化为所有人都可以进行创作的指令师;而这一群体也会逐渐扩大,成为新型的创作者。不论是文字、图片、视频还是程序代码创作领域,由于素材搜集、创意组合等若干环节在一定程度上被AIGC替代,创作将从某些重复劳动中获得解放,精熟于全创作流程的创作者群体一定会因此面临革新与冲击,新型的提示词工程师或者指令师也会成为主流,围绕该群体的产品和服务可能会出现。
对其他垂直领域的影响:营销、客服、业务流程自动化、AI for Science等
上文我们已经提到了Copy.ai、Jasper.ai等企业在营销文案上面的影响,他们底层依托GPT-3的智能计算能力,在上层构建业务应用,而这种模式因为开发逻辑的变化导致企业组织架构也会发生变化;其次从文案结果上来看,从自动化触达变为智能化触达。以前是通过智能客服实现自动化触达客户,营销内容仍然需要人工编辑或者人工修改,现在变为营销内容直接由AI生成,业务人员变为prompt 工程师,只需简单修改即可实现文案的编辑生成。
客服、业务流程自动化、元宇宙、AI for Science等等众多领域都已在发生潜移默化的变革。
(五)AIGC的不确定性
尽管AIGC必将带来行业的诸多变革,但依然存在不确定性风险,算力、开源阻力、伦理道德问题等都是真正落地AIGC亟待解决的问题。
1、 算力成本
一方面生成式大模型有赖于算力的支持,但是在摩尔定律逐渐失效,算力成本越来越高的情况下,算力的提升能否跟上算法对算力的要求是一个未知数,单纯寄希望于算力的稳定提升有太多的不确定性;另一方面训练技术的进步,包括压缩模型尺寸,优化算力调度等多个维度的降本增效也许是另一种行之有效的解决思路。
2、开源VS垄断
当下效果突出的生成式模型当中,除了Stable Diffusion开源之外,其他几个比如Midjourney、DALL-E2、GPT-3、ChatGPT都选择闭源,谷歌的千亿级大模型PaLM也选择了闭源,而Meta开源的OPT及HuggingFace开源的BLOOM虽然也都达到了千亿参数级规模,但在各项数据集的各项指标上都与闭源模型有一定距离。这需要领头羊大厂们进一步开源开放,因为开源开放才能带来进一步的提升。

图|开源闭源大模型效果对比
来源:《Holistic evaluation of language models》
3、伦理道德风险
实际上由于使用的训练集规模庞大,图片和文字多样,文化偏见、暴力、色情、政治敏感、种族主义、性别歧视等问题非常多见,版权问题上文也有所提及,总体来说,AIGC在真正投入大规模使用之前还需要正视并合理解决这类问题。
(六) 结语
在汽车发动机面市之初,马车车夫们多以为将驾驶更快的马车,但汽车一经使用,消费者便头也不回地将马车抛弃。随着大数据、强算力、大模型等逐渐积累和突破,以生成式AI为代表的先进生产力开始驱动新物种走上历史舞台,而非只是赋能产业发展;尽管前路漫漫,但AIGC驱动的各行各业的变革已经拉开帷幕,新世界的大门已经打开。
基于上文分析,我们有以下判断:
垂直场景数据在过去、现在及未来的很长一段时间内都会是构建壁垒的关键,从当下的视角展望,应该投资可以通过去中心化连接能力合理高效地实现垂直业务数据积累与迭代的企业。
技术发展日新月异,新算法也经常带来效率的极大提高,企业应该立足业务积极拥抱开源技术生态,围绕业务开展算法的研究与落地,既不一味追求新技术也避免闭门造车。
企业核心团队要兼具对技术、业务和产品的深刻理解,同时具备强大的执行能力,从而实现理念认知到落地应用的高效转变。
凯泰资本将持续研究和投资AIGC为代表的颠覆性科技创新领域,让我们的社会变得更加美好。
【参考文献】
1. https://36kr.com/p/1923514670948353
2. https://mp.weixin.qq.com/s/RQXR2F0Z7302e_6YbH2lgQ
3. https://mp.weixin.qq.com/s/UkHFs8IJ5MBdJ46y2PEaMg
4. https://zhuanlan.zhihu.com/p/545709881
5. https://mp.weixin.qq.com/s/cNDDkK5z2S3UDsxYrmAFfA
6. https://mp.weixin.qq.com/s/12zizCQftueNeIVtpv0k-A
7. https://mp.weixin.qq.com/s/7HLtL5fkIkFNe2ZGxMwJ2g
8. https://mp.weixin.qq.com/s/hwfk1j33uLsbiDUA89p9vA
9. https://mp.weixin.qq.com/s/ZbWla34nKcfp1gLYWNRJ-g
10. https://huggingface.co/
11. https://mp.weixin.qq.com/s/seeJ1f8zTigKxWEUygyitw
12. https://twitter.com/alexandr_wang/status/1599971348717051904
13. https://mp.weixin.qq.com/s/etKUwz3VVHHmsFm7850RLw
14. https://mp.weixin.qq.com/s/1XvCyJNkszZoQ41XuH2ncg
15. https://mp.weixin.qq.com/s/DPIyqegQdaX4I3o8mmkBzA
16. https://mp.weixin.qq.com/s/Qyb60_KDO47Gf5MA9VAKPw
17. https://mp.weixin.qq.com/s/mbAIN4sGuX09SnzhYhWZvw
18. https://www.printidea.art
19. https://6pen.art
20. https://laion.ai/blog/laion-5b/
21. https://zhuanlan.zhihu.com/p/350017443
22. https://mp.weixin.qq.com/s/hgBMsLt67Nuf9kqb-2ppMQ
23. https://www.researchgate.net/publication/221465654_Cloud_Computing_Comparison_of_Various_Features
24. https://mp.weixin.qq.com/s/fzaIJ-QAyuQ5bzOfuETtFw
25. Sevilla, Jaime, et al. "Compute trends across three eras of machine learning." arXiv preprint arXiv:2202.05924 (2022).
26. Khan, Nawsher, et al. "Cloud computing: Analysis of various platforms." International Journal of E-Entrepreneurship and Innovation (IJEEI) 3.2 (2012): 51-59.
27. 贾夏利, and 刘小平. "中美人工智能竞争现状对比分析及启示[J]" 世界科技研究与发展 44.4 (2022): 531.
28. Liang, Percy, et al. "Holistic evaluation of language models." arXiv preprint arXiv:2211.09110 (2022).

人工智能与数字技术
标贝科技
大象声科
声瀚科技
Paradromics
大道智创
数据智能与企业服务
Worktile
Pingcode
容智信息
湖畔网络
麦穗科技
袋鼠云
摹客科技
望繁信科技
虎符网络
二元工业
阅流科技
智臾科技
大道云行
一知智能
白鲸开源
数字化产业生态
灯塔财经
爱科农
视诚科技
理财魔方
风向标教育
微神马
西湖心辰
END



