

















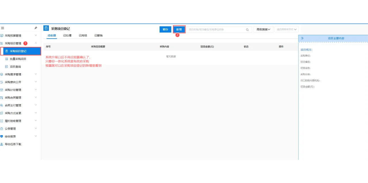
因为政府采购网站做了升级更新,采购预算资金不用在做预算确认,只要在预算一体化系统里做了采购预算的,采购系统就可以直接提取到数据,如果没做采购预算这里是不会有相应的采购数据的。\n现在把具体操作流程分享给友友们\n今天分享的是电商直购流程:\n第1步:登录政府采购01经办岗—采购监管—采购项目登记—新增—选择卖场采购—电商直购/特色馆(然后录入采购的具体信息输入完成后点保存提交,如图5、6、7、8)\n第2步:采购计划管理(图9)—采购计划申报—新增(电商直购/特色馆图10)\n第3部:登录02审核岗—采购监管—采购计划申报—审核(图11)\n第4步:登录01经办岗—采购监管—采购计划申报—待备案(图12、13)\n第5步:去电子卖场(图14、15)把需要购买的物品加入购物车—生成订单(发送订单)—供应商确认订单\n第6步:电子卖场里的合同管理(图16)—查看合同(核对好采购数据及资金)—合同确认—联系供应商盖章(图17)—签章(图18) @职场薯 #政府采购 #采购


