





在零售行业,通过实时洞察销售、库存与顾客行为数据,经营分析能精准定位问题根源——比如是某类商品滞销还是特定门店客流下滑,从而指导科学决策,将资源精准投向高回报的营销活动或供应链优化环节;它通过拆解“人、货、场”的微观互动,持续优化库存周转、降低损耗、提升坪效,将“降本增效”转化为可量化的利润;更重要的是,它通过整合全渠道数据,深刻理解顾客需求,推动企业从“销售商品”转向“经营客户关系”,在复杂市场中构建起差异化的精准、韧性与持久竞争力。
零售行业的经营分析,本质是通过数据连接“消费者需求”与“企业运营”,在动态变化的市场中找到确定性。无论是沃尔玛的供应链优化、亚马逊的客户精细化运营,还是永辉的生鲜品类聚焦,其核心都源于对“数据+业务+战略”底层逻辑的把握。零售企业需以消费者需求为起点,以数据为驱动,以业务为核心,构建穿透本质、推动变革的经营分析体系,才能在激烈竞争中实现可持续增长。···
在此,【数据分析·领地】也整理了《零售行业经营分析底层逻辑指南》,拆解零售经营的本质规律。从核心指标解读到数字化工具应用,从库存周转优化到客户终身价值挖掘,系统梳理零售增长的关键支点。无论是连锁品牌管理者还是创业店主,都能通过本指南中逻辑穿透行业表象,精准识别经营痛点,用数据驱动选品、营销与运营决策。指南摒弃复杂理论,以实战视角提炼底层方法论,助力从业者在消费升级与全渠道融合浪潮中,构建可持续的盈利模式与核心竞争力。供大家更好的学习了解经营指标,仅供学习交流!
→《零售行业经营分析底层逻辑指南》
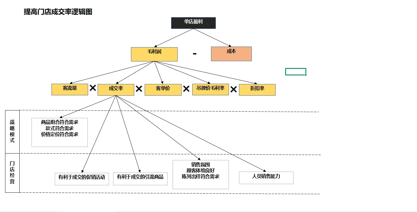
·12 份零售行业经营指标逻辑图.xlsx
·企业经营总结分析全套表格(33 份表格.xlsx
·15 份零售行业经营数据分析套表.xlsx
·超实用的零售分析报表.xls 店铺篇-零售数据知识全解(29 页 PPT).pptx
·零售行业数据分析体系及案例介绍(43 页 PPT).pptx
·零售与便利店数据分析(65 页 PPT).pptx
·某公司零售业数据分析与策略调整概述 49 页 (PPT).ppt
·#数据分析我在行#经营与管理 #经营分析 ····#商业分析 #数字化零售 #企业发展战略
零售行业的经营分析,本质是通过数据连接“消费者需求”与“企业运营”,在动态变化的市场中找到确定性。无论是沃尔玛的供应链优化、亚马逊的客户精细化运营,还是永辉的生鲜品类聚焦,其核心都源于对“数据+业务+战略”底层逻辑的把握。零售企业需以消费者需求为起点,以数据为驱动,以业务为核心,构建穿透本质、推动变革的经营分析体系,才能在激烈竞争中实现可持续增长。···
在此,【数据分析·领地】也整理了《零售行业经营分析底层逻辑指南》,拆解零售经营的本质规律。从核心指标解读到数字化工具应用,从库存周转优化到客户终身价值挖掘,系统梳理零售增长的关键支点。无论是连锁品牌管理者还是创业店主,都能通过本指南中逻辑穿透行业表象,精准识别经营痛点,用数据驱动选品、营销与运营决策。指南摒弃复杂理论,以实战视角提炼底层方法论,助力从业者在消费升级与全渠道融合浪潮中,构建可持续的盈利模式与核心竞争力。供大家更好的学习了解经营指标,仅供学习交流!
→《零售行业经营分析底层逻辑指南》
·12 份零售行业经营指标逻辑图.xlsx
·企业经营总结分析全套表格(33 份表格.xlsx
·15 份零售行业经营数据分析套表.xlsx
·超实用的零售分析报表.xls 店铺篇-零售数据知识全解(29 页 PPT).pptx
·零售行业数据分析体系及案例介绍(43 页 PPT).pptx
·零售与便利店数据分析(65 页 PPT).pptx
·某公司零售业数据分析与策略调整概述 49 页 (PPT).ppt
·#数据分析我在行#经营与管理 #经营分析 ····#商业分析 #数字化零售 #企业发展战略


