





?手把手教大家运营人必备的项目复盘秘籍,一起Get高效成长?!
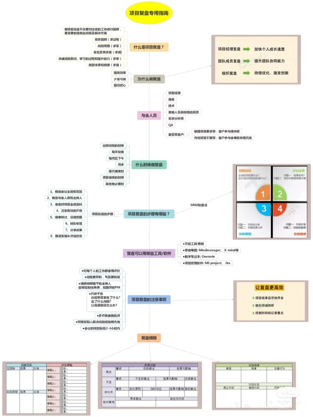
?一、目标结果对照?
回顾项目之初设定的目标?,对比实际成果,看看我们是否打中靶心。用数据说话?,直观展示差距或进步。
?二、深度剖析过程环节?
逐层拆解执行路径,找出亮点?和痛点?,是哪一步骤带来了突破?又在哪一步踩了坑?
?三、提炼经验教训?
成功之处要总结规律,失败的地方则需挖掘原因。把实战得来的宝贵经验装进知识库?,为下次行动赋能。
?四、制定改进与优化策略?️
基于复盘结论,提出针对性的改进建议和发展策略,形成行动计划?,让每一次复盘都成为下一次成功的垫脚石!
记得,复盘不是为了自责或骄傲,而是为了更好地迭代和成长?。希望每位运营小伙伴都能运用这些复盘技巧,迈向更高阶的运营之路!?#运营 #商业思维 #职场干货 #复盘 #反思复盘 #复盘笔记
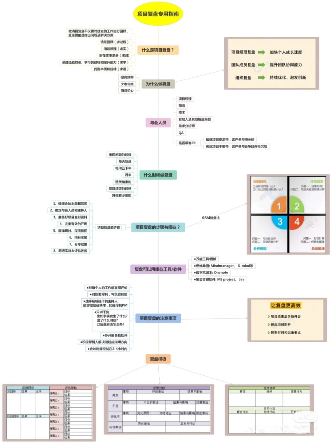
?一、目标结果对照?
回顾项目之初设定的目标?,对比实际成果,看看我们是否打中靶心。用数据说话?,直观展示差距或进步。
?二、深度剖析过程环节?
逐层拆解执行路径,找出亮点?和痛点?,是哪一步骤带来了突破?又在哪一步踩了坑?
?三、提炼经验教训?
成功之处要总结规律,失败的地方则需挖掘原因。把实战得来的宝贵经验装进知识库?,为下次行动赋能。
?四、制定改进与优化策略?️
基于复盘结论,提出针对性的改进建议和发展策略,形成行动计划?,让每一次复盘都成为下一次成功的垫脚石!
记得,复盘不是为了自责或骄傲,而是为了更好地迭代和成长?。希望每位运营小伙伴都能运用这些复盘技巧,迈向更高阶的运营之路!?#运营 #商业思维 #职场干货 #复盘 #反思复盘 #复盘笔记


