手机版
二维码
购物车
(
0
)
供应
求购
公司
团购
展会
资讯
招商
品牌
人才
知道
专题
图库
视频
下载
商圈
推广
热搜:
采购方式
甲带
滤芯
气动隔膜泵
带式称重给煤机
减速机型号
减速机
链式给煤机
履带
无级变速机
首页
供应
求购
公司
团购
展会
资讯
招商
品牌
人才
知道
专题
图库
视频
下载
商圈
首页
>
资讯
>
招投标信息
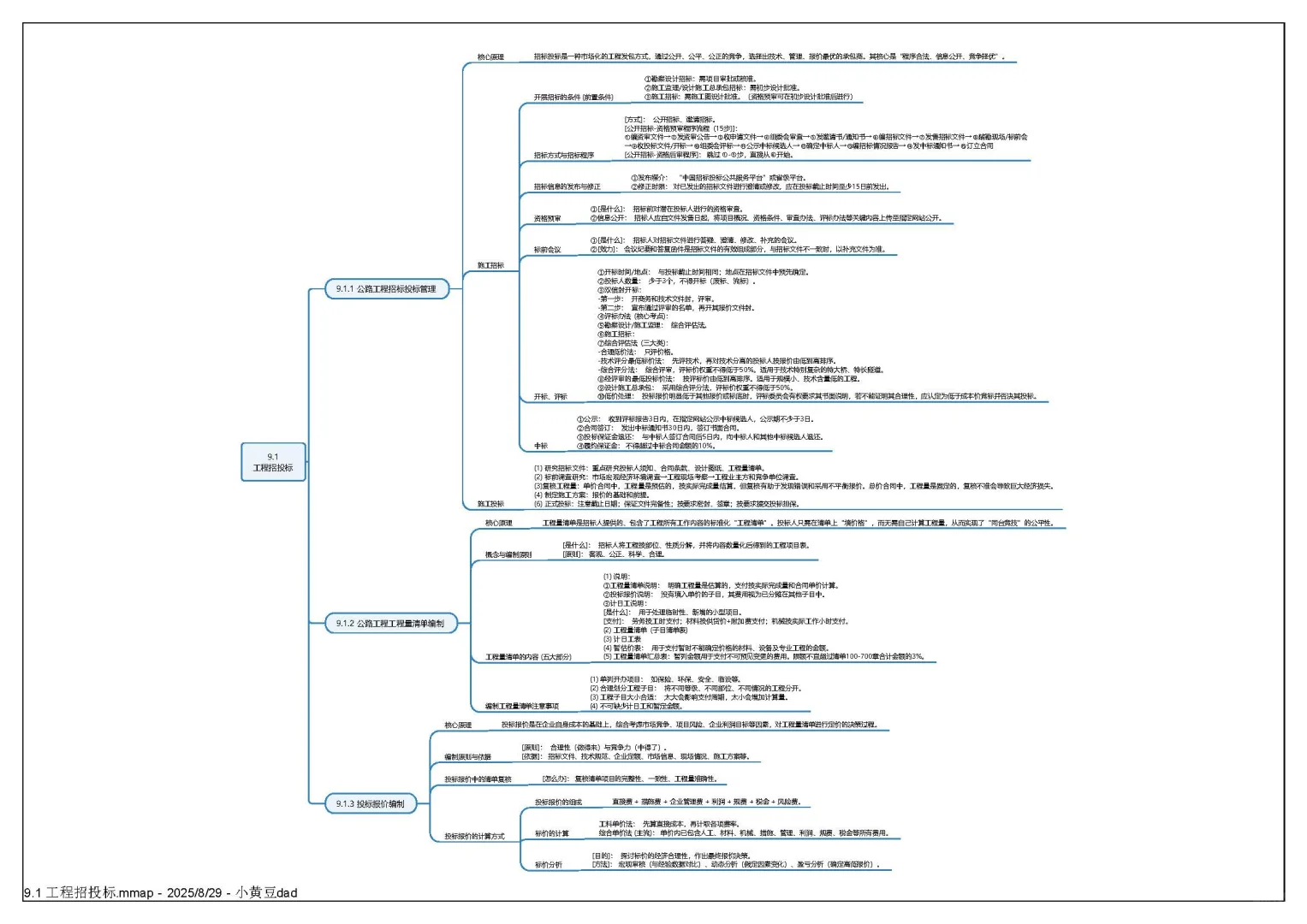
第9章 工程招标投标与合同管理—思维导图
日期:2025-11-09 13:40:15 来源:网络整理 作者:本站编辑
评论:0
第9章 工程招标投标与合同管理—思维导图
这份思维导图笔记,系统总结了《工程招标投标与合同管理》(第9章)的全部知识点。内容覆盖施工招标的条件与程序、资格预审、评标办法;工程量清单的编制原则、构成内容(含计日工、暂估价);以及投标报价的组成与计算。在合同管理部分,则详细解析了合同体系、文件优先顺序、分包管理,并重点阐述了工程变更的分类与审批、施工索赔的类型与原则、工程计量的程序与规则等核心内容。
打赏
更多
>
同类资讯
• 求大数据把我推荐给需要的人
0
条
相关评论
推荐图文
推荐资讯
点击排行
网站首页
|
关于我们
|
联系方式
|
使用协议
|
版权隐私
|
网站地图
|
排名推广
|
广告服务
|
积分换礼
|
网站留言
|
RSS订阅
|
违规举报
|
皖ICP备20008326号-18
(c)2008-2022 免费发布网 All Rights Reserved