招投标信息
第9章 工程招标投标与合同管理—思维导图
2025-11-09 13:40
第9章 工程招标投标与合同管理—思维导图

第9章 工程招标投标与合同管理—思维导图

第9章 工程招标投标与合同管理—思维导图

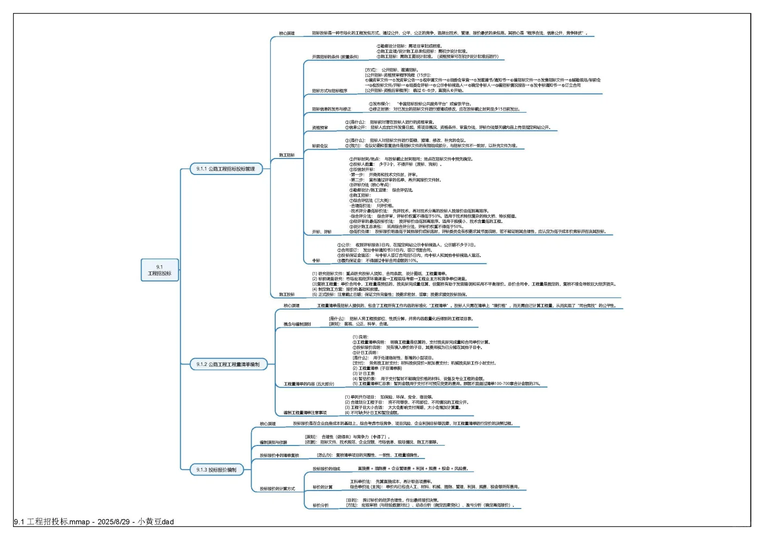
这份思维导图笔记,系统总结了《工程招标投标与合同管理》(第9章)的全部知识点。内容覆盖施工招标的条件与程序、资格预审、评标办法;工程量清单的编制原则、构成内容(含计日工、暂估价);以及投标报价的组成与计算。在合同管理部分,则详细解析了合同体系、文件优先顺序、分包管理,并重点阐述了工程变更的分类与审批、施工索赔的类型与原则、工程计量的程序与规则等核心内容。
发表评论
0评