可对单/多实体钣金、非钣金、装配体的三视图、第四、第五视图的展开图纸进行配置,包含:打标、折弯、注释、材料明细、切割清单表、自动标注、选择输出格式等


(丰富的展开配置)


对装配体、零件等文件的属性进行批量处理,包含:批量修改单位、属性转移(切割清单可选)、批量写入属性(如:长、宽、高、质量、外形尺寸、折弯系数等)、属性批量修改、属性批量拼接、批量删除属性等



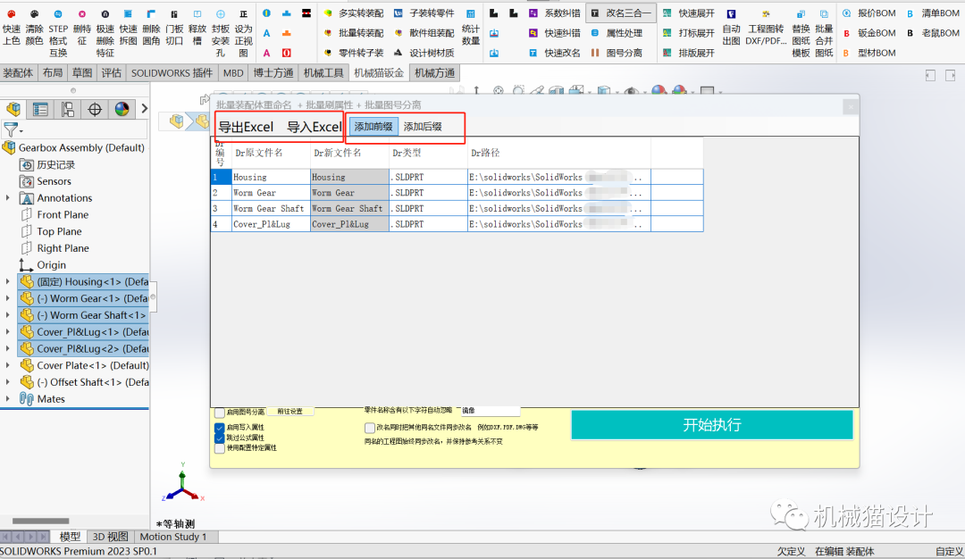
批量对文件进行名称修改,包括:批量添加前缀、后缀,或在Excel中填写新名称直接导入

不同格式文件批量转换,零件、实体、装配体、子装等,批量相互转换,名称可自定义


一键出图,包含:PDF、JPG、PNG、合并PDF、DXF、DWG等

快速实现卡槽、卡扣、公母口、刻字、修改圆角等

选择单实体、多实体以及自动避过圆柱、螺栓等零件。可选择k因子、折弯半径、释放槽便宜量、钣金最大厚度、圆弧分界值等所需校验的参数。可根据不同材质校验钣金弧度、角度等


自动报价、清单BOM、老鼠BOM、型材BOM、方通BOM


快速拆图、快速上色、快速切角…
长
按
机械猫设计
扫
码

